1 使用场景
撤回场景1:流程撤回是指在工作任务办理人提交或审批流程后,在后续节点响应人尚未审批的情况下,可以将该流程撤回到待办列表中重新提交到下一步处理。(仅V7.0.0以后的版本支持)
案例1:员工叶良辰经手办理了一个流程,办理后发现自己填错了表单内容,此时下一环节办理人还没有审批,这时是允许如果环节上配置了撤回功能是允许叶良辰将流程撤回来,修改表单数据后重新提交给下一环节的。
撤回场景2:发起人在撤回的场景中具备更加大的权利,允许在流程未完结之前主动撤回流程,进行终止作废流程或修改表单数据后重新提交流程等操作。
案例2:员工叶良辰发起了一个请假流程,查看流程进度时发现自己的请假日期填写有误,此时流程已经流经【部门主管】正在由【人力资源部】进行审批,但流程尚未办结,此时叶良辰有权撤回该流程进行表单内容修改后重新提交,按流程图重新流转和审批。又或是在发起请假流程后,发现自己临时不需要请假了,也可以在流程办结前撤回当前流程,终止作废此次请假流程。
2 配置说明
撤回功能的配置入口:
(1) 发起人任务
(2) 竞争响应的用户任务(即:全部响应任务不支持配置)
以发起人任务配置界面为例,节点配置界面允许配置【详情按钮】(”撤回”需要在“我的流程”详情查看页面操作),初始状态下为“未配置”,如下图所示:
点击【详情按钮】进入下级配置界面【详情按钮设置】,默认列表为空,单击【+】按钮添加详情操作按钮。
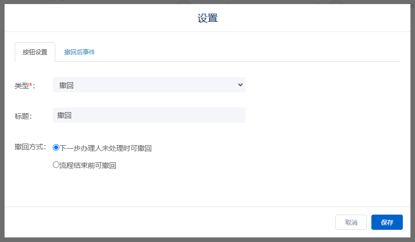
点击【设置】进入按钮设置界面,目前这里仅支持选择“撤回”这一操作,按钮默认标题为“撤回”,支持配置【撤回后事件】。发起人任务额外允许配置【撤回方式】如下图所示,当希望发起人在流程结束前一律可以撤回流程时可以选择勾选“流程结束前可撤回”。
保存后,【详情按钮】状态变为“已设置”
保存工作流设计并重新发布以后,配置了撤回按钮的节点在符合撤回规则的时候就可以撤回流程了。
注意:可以在流程图的各处允许配置的任务节点上配置“撤回”按钮,但实际是否允许撤回还需要满足一定的规则。
3 撤回基本规则
发起人任务设置流程结束前可撤回:
只要流程未结束,发起人进入“我发起的”中的未完结流程详情页面,始终会显示“撤回”按钮,点击“撤回”弹窗可以填写撤回理由(选填)。
下一步办理人未办理时撤回:
仅支持相邻节点间支持撤回,且只能撤回一步。如流程A→B→C已经流经A、B,目前C正在办理中,在A和B节点上均配置了撤回按钮。此时A已经不能从C撤回流程了,仅B支持撤回,且B撤回成功后,A也不再支持继续从B撤回流程。
配置了撤回按钮的节点后面若是:
(1)排他网关:下一环节响应人未处理时,支持撤回。
(2)并行网关/包容性网关:网关后所有链路的第一个用户任务未处理时,支持撤回;只要有一个节点处理完成,就不支持撤回。
(3)会签节点:节点中所有人未处理时,支持撤回;只要有人已处理,不支持撤回。对后续用户任务已处理的定义:提交/同意/拒绝、退回、退回发起人、终止、加签等都视为已处理
撤回后只有撤回节点的实际办理人会重新收到待办任务。
第二个并行网关/包容性网关前的节点若配置了撤回操作,是不支持撤回的。
执行退回操作后的流程不支持撤回,只有按流转线正常流转的提交或审批的流程支持撤回。
如流程节点配置了节点提交后事件、全局变量赋值、节点后配置了数据处理任务、消息发送任务等,只要后续用户任务未处理,均支持撤回,撤回后重新提交,按流转线和条件重新流转,上述事件、赋值或任务均会重新执行。
4 执行与显示
撤回功能在PC端和移动端均支持使用
例如本例中我们在流程发起人任务节点设置了撤回按钮后,流程发起后发起人可以在【我发起的】中流程详情页可以看到【撤回】按钮。
PC端:
移动端:
点击【撤回】按钮,即可发起撤回。
撤回成功后,可以在撤回成功页直接去处理撤回的流程待办,也可以去“我的待办”列表找到撤回的流程待办任务进行处理。
可以在流传情况中查看到撤回操作记录。
撤回后,例如修改表单请假开始时间和天数后再次提交,流程会继续重新流转到“部门主管”节点,如下图所示。如部门主管依旧没处理时,可以继续撤回修改。
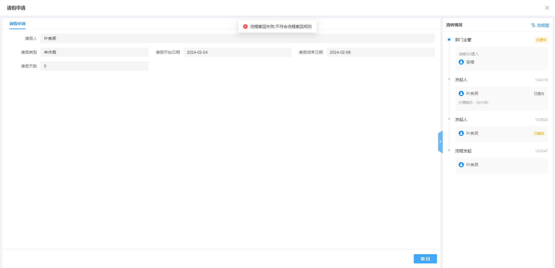
当“部门主管”已经处理完成,此时发起人就无法撤回了,去撤回则会提示“撤回失败”。
刷新后也不会再显示【撤回】按钮。
当下一步办理人已经在审批页面此时流程若被临时撤回,操作时则会提示“流程已被撤回”。
以上便是撤回功能的基本操作方法和执行效果。
最后编辑:Eric 更新时间:2025-10-16 14:02
